ConvolutionTransformation トランスフォーメーション#
ov::pass::low_precision::ConvolutionTransformation クラスは、Convolution 操作のトランスフォーメーションを表します。
トランスフォーメーションは、畳み込み操作を通じて活性化と重みに対する逆量子化演算を伝播します。この変換では、いくつかの重み量子化アプローチがサポートされています:
逆量子化操作による低精度の量子化重み、
FakeQuantize 操作により元の精度で重み付けを行います。
乗算定数値の結果は、活性化 a に対する逆量子化の乗算定数値と重み b に対する逆量子化の乗算定数値の乗算として計算されます:
\[result_{i} = a_{i} \cdot b_{i}\]
制限事項#
活性化時の逆量子化はテンソルごとに行う必要があります。これは、活性化時の逆量子化乗算定数値がスカラーでなければならないことを意味します。
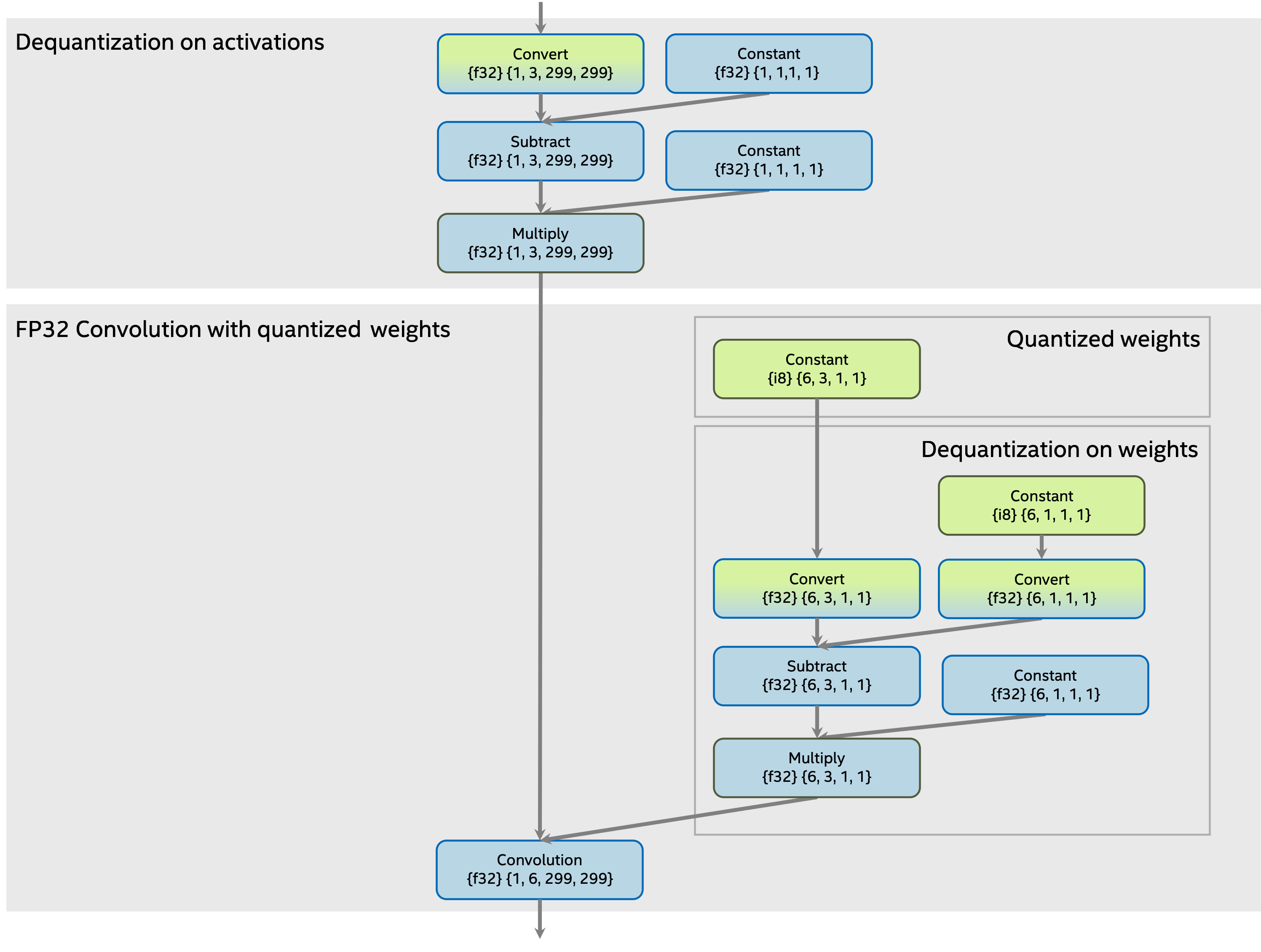
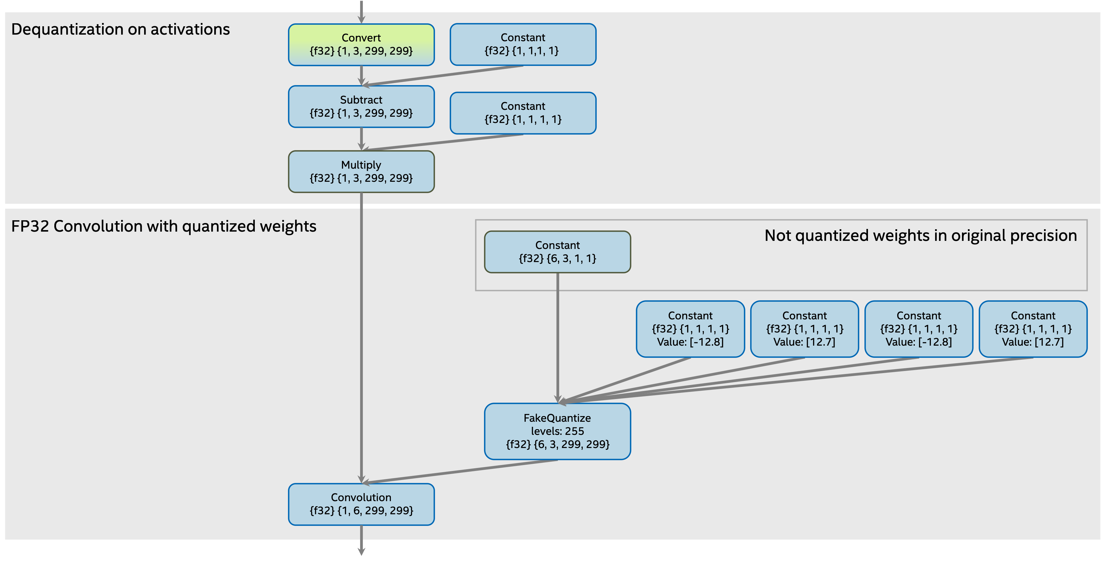
変換前のサブグラフ#
逆量子化操作による低精度の量子化重み#
低精度定数および逆量子化演算で量子化された重みを使用して変換する前の量子化された畳み込みを含むサブグラフ:

FakeQuantize 操作による元の精度での重み#
元の精度の重みと FakeQuantize 操作による変換前の量子化された畳み込みを含むサブグラフ:

変換後のサブグラフ#
変換後の畳み込み操作を含むサブグラフ:
